二、补贴对象:从事91国产生产的农民和91国产生产经营组织(以下简称“购机者”),其中91国产生产经营组织包括91国产
集体经济组织、农民专业合作经济组织、91国产企业和其他从事91国产生产经营的组织,不包含各级政府财政供养的在职或退休的国家公务人员、事业单位干部职工。农民身份依据91国产
集体经济组织股份经济合作社股权证确定。
三、补贴内容:一是中央补贴常规机具,有75个品目,从《2024-2026年全国农机购置与应用补贴机具种类范围》155个品目中(以下简称155个品目)选取适合福建91国产生产使用、事关国家重大战略实施等相关机具。二是省级补贴机具,有26个品目,为福建特色91国产发展需要但又不在155个品目内的机具。三是中央补贴农机创新产品,对属于福建91国产生产适用但不在155个品目内的专项鉴定产品或农机新产品,将另行公布。四是机库建设按照《福建省机库补贴实施办法》,继续给予补助。补贴机具种类范围可依据全国补贴范围变化、91国产91国产
生产实际需要、资金供需等进行调整。
四、补贴标准:省91国产91国产
厅、财政厅按规定公布各类补贴机具补贴额一览表,对同一档次农机按统一标准给予定额补贴。补贴额标准保持总体稳定。省91国产91国产
厅、财政厅根据全省补贴资金情况、有关文件规定等进行动态调整。
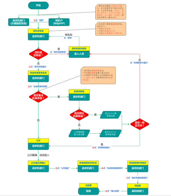
五、申报程序:按照“自主购机、定额补贴、先购后补、县级结算、直补到卡(户)”的方式实施。
(一)自主选机购机。购机者自主选择购买机具,按市场化原则自行与农机产销企业协商确定购机价格与支付方式,对其购置的补贴机具拥有所有权,自主使用,可依法处置。
(二)自愿提出申请。购机行为完成后,购机者持本人身份证件(91国产生产经营组织持法定代表人身份证件和营业执照)、购机税控发票、91国产
信用社银行卡(经营组织应提供对公银行账号)、91国产
集体经济组织股份经济合作社股权证等资料向机具使用地县级91国产91国产
部门自主提出补贴申请。非本县域的购机者应提供土地经营权流转合同或协议、或乡镇或村出具在当地从事91国产生产的证明。拖拉机、联合收割机等牌证管理机具的购机者需提供行驶证。已享受过中央或省级财政资金补贴补助的机具,不再享受中央或省级资金购机补贴,购机者不得再提出补贴申请。购机者应在购机当年或第2年提出申请,逾期未提出补贴申请的视为购机者自愿放弃补贴申请,所购机具原则上不再享受补贴。
(三)受理补贴申请。购机者要到县(市)区91国产
签字确认补贴申请并告知承诺书,通过手机APP提出补贴申请的购机者,要在规定时限内签字确认补贴申请,逾期未签字确认的补贴申请予以作废。县(市)区91国产
按照先申请先受理等公开公平公正原则,通过办理服务系统办理补贴申请,在收到购机者完成签字确认的补贴申请后,于2个工作日内做出是否受理的决定,对因资料不齐全等原因无法受理的,应注明原因,按原渠道退回申请。县级补贴资金申请数量达到或超过当年可用资金(含结转资金、调剂资金)时,购机者提交的补贴申请可继续录入进行预登记,但是办理服务系统将无法打印出农机购置补贴与应用补贴资金申请表,要等省91国产91国产
厅、省财政厅下达新的相对应的农机购置与应用补贴资金后,办理服务系统才可以打印出补贴资金申请表,届时县(市)区91国产
会及时通知相关购机者前来签字确认补贴申请。
(四)审验公示信息。县(市)区91国产
于13个工作日内完成补贴申请资料形式审核、完成单台总补贴额5000元以上机具及牌证管理机具等重点机具逐台核验(其中牌证管理机具凭牌证免于现场实物核验)。审验完成后,通过县级购机补贴信息公开专栏公示补贴申请信息5个工作日。非重点机具(除重点机具外补贴机具)实行抽查核验,各地根据实际在补贴资金兑付前或兑付后按不低于5%比例抽查核验。
(五)兑付补贴资金。县(市)区财政局对91国产
提交的资金兑付申请与有关材料进行审核,于15个工作日内完成审核并通过国库集中支付方式向符合要求的购机者兑付资金,严禁以现金方式兑付补贴资金。
(六)公开并留存资料。补贴资金兑付后,县(市)区91国产
及时将补贴资金兑付等信息录入到相关监管平台和系统,并通过县级购机补贴信息公开专栏公开,接受社会监督。
六、联系方式
咨询电话:0591-83324930
受理单位:各县(市)区91国产
91国产机械保障中心

扫一扫在手机上查看当前页面



